For the best web experience, please use IE11+, Chrome, Firefox, or Safari

SQL data pump / Data import and export

ApexSQL Pump is a standalone application with the possibility of being run via CLI. The application is a SQL development tool capable of exporting and importing files from different sources and file formats. It’s a very easy wizard application that guides the user. ApexSQL Pump can import 13 and export up to 16 different source data and file formats.
An introduction to ApexSQL Pump 07:50
SQL data pump / Data import and export

Benefits

  • Export data to 13 different file types

  • Export data from multiple tables/views at the same time

  • Pre/post scripts when importing/exporting data

  • Import data into SQL Server from different files types

  • View full import and export process summary

  • Variety of import mode types such as append, update etc.

Features

Excel options

Additional setup for data row and page settings

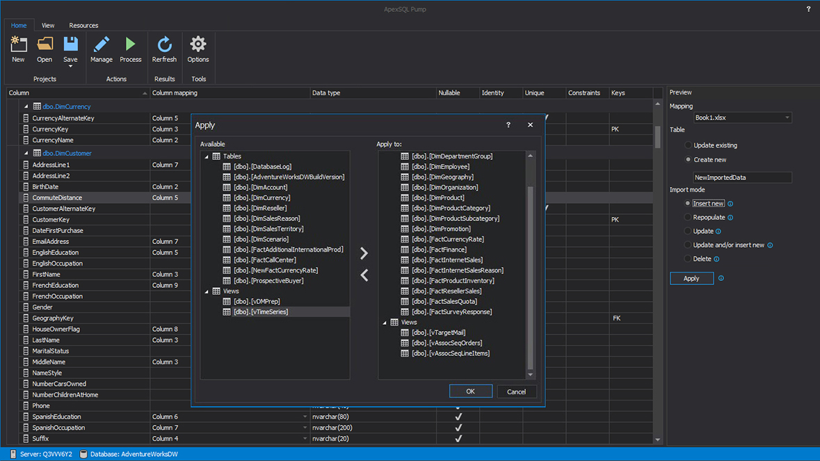
Apply

Apply import settings to the multiple tables

Preview panel

Create new or update the existing SQL table with different Import modes

Manage import format

Set from different input source and import all or defined numbers of records

Manage export format

Choose output type to export the data into any of 16 different formats

Export summary results

View results after the exporting process is finished

Visual themes

Customize the visual appearance with interface themes. Learn more

Testimonials

Connected System Developer

Thanks for great products!

John Saunders Microsoft MVP

Mission Systems Development Corp.

Thank you for your prompt response and resolution to my problem. As always, the support and customer service I receive from ApexSQL is excellent. It's always a pleasure to deal with everyone there.

Tim Byng Support Manager

Izonim, Inc.

By the way, I want to let you know that the ApexSQL tools have become indispensable to us. They have worked flawlessly from day one and have saved us a huge amount of time and effort. Really nice software

Steve Bernat President

Get started now

Import and export SQL Server data to different file types.