For the best web experience, please use IE11+, Chrome, Firefox, or Safari

SQL script generation

ApexSQL Script is a SQL Server development tool which can script databases into scripts, scripts folders, deployment packages and commit directly to source control projects. ApexSQL Script also supports scripting from SQL Azure Databases and Amazon RDS for SQL Server.
An introduction to ApexSQL Script 09:21
SQL script generation

Benefits

  • Script both SQL database objects and data

  • Create executable installation packages

  • Script objects directly to a source control project

  • Automate SQL database scripting and migrations

  • Integrate with all popular SC systems e.g. Git, SVN

  • Script an entire server down to individual columns

  • Save customized scripting profiles as projects

  • Easily decrypt some/all encrypted database objects

Features

SQL scripting

Script both objects and data from various databases simultaneously. Learn more

Multiple output options

Script SQL Server database to a single SQL file, individual scripts, source control project, C# solution or an executable installer. Learn more

Multi-database processing

Combine objects and data from multiple SQL databases into single SQL script, installer or solution

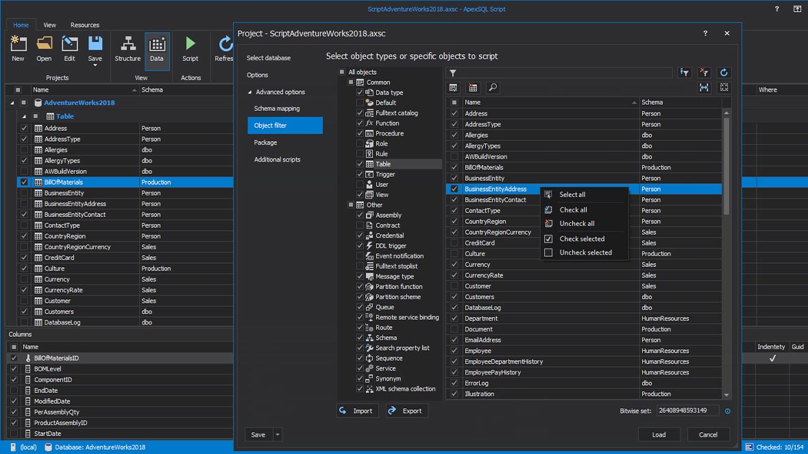
Visual object filtering

Selectively limit what will be scripted with advanced, visual filtering

Accurate dependencies

Recognize all object interdependencies, even those that even SQL Server itself fails to identify, leveraging ApexSQL’s proprietary dependency parser

Extended properties editor

Leverage the extended properties that already exist to add detail and context to your objects

Source control integration

Native support for Subversion, Team Foundation Server, Git, Mercurial, and Perforce. Learn more

Schema mapping

Use schema mapping to ensure error-free cross-environment migrations. Learn more

Transparent decryption

Script encrypted objects seamlessly. Learn more

Database installer

Deploy SQL databases to remote clients with a single click using executable installers. Learn more

Deployment packages

Port SQL databases to a C# solution. Learn more

Export to source control

Quickly map, port and label your entire database to source control. Learn more

Data filtering

Filter objects and data that are included in your scripts

Column level scripting

Specify the data to be scripted down to the column level

Custom SQL scripts

Augment the deployment script with your own pre or post synchronization scripts

Customizable scripting options

Customize script formatting, compression, installer, and many more or just use ApexSQL defaults

Display options

Set data and object grouping, column readability and multiple column sorting

Native IDE

Use the built in SQL editor to review and even edit scripts prior to execution

Visual themes

Customize the visual appearance with interface themes. Learn more

Testimonials

Laucks Testing Laboratories, Inc.

I want to congratulate you on an excellent product [ApexSQL Script]. It has done all we need and more. In the future, I will look here first for tools. Keep up the good work

Patrick Escarcega

Academic Management Services

Great tool - we use ApexSQL Script for every production build at our company and it is a key component of our build process

Max Pilipis Sr. Software Engineer

SQL-Server-Performance

ApexSQL Script is a nifty, easy to use utility ..

Brad M. McGehee

SQLServerCentral

I've found ApexSQL Script to be an invaluable tool to quickly do a job that would've taken me hours previously to accomplish. I found myself using the tool so much that I finally created a shortcut on my sacred desktop to it

Brian Knight

ApexSQL Script is part of the ApexSQL DevOps toolkit

ApexSQL DevOps toolkit